Outlook2013邮件怎样自动保存到本地-Outlook2013邮件自动保存到本地的方法
学会Outlook 2013自动保存邮件至本地?没问题!本文为您带来详细步骤,助您轻松掌握。
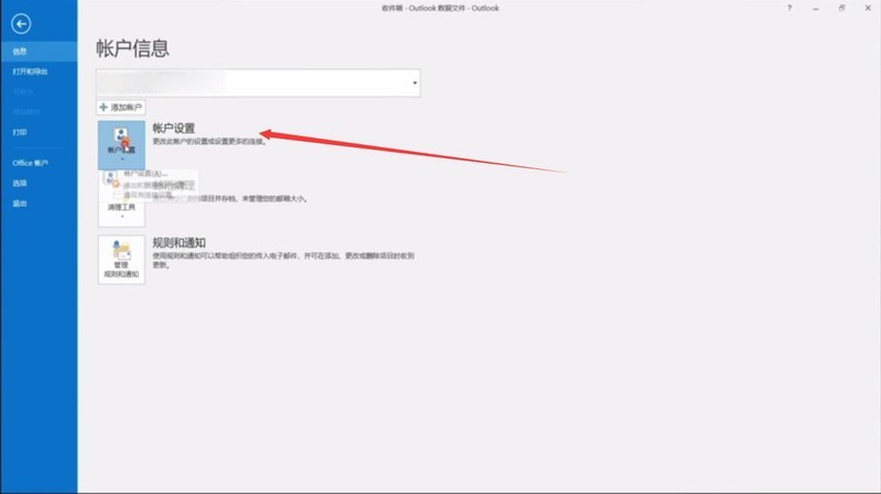
打开Outlook2013,点击右上角的文件,如下图所示

选择账户信息,点击账户设置选项

在弹出对话框中单击更改文件夹
在新对话框中新建一数据文件,选择想要保存的文件位置,点击确定

重新启动Outlook2013即可。
以上就是小编分享的Outlook2013邮件自动保存到本地的方法,有需要的朋友赶快来看看本篇文章吧。
文章标题:Outlook2013邮件怎样自动保存到本地-Outlook2013邮件自动保存到本地的方法
文章链接://www.hpwebtech.com/jiqiao/91440.html
为给用户提供更多有价值信息,ZOL下载站整理发布,如果有侵权请联系删除,转载请保留出处。
其他类似技巧
- 2024-12-15 06:05:01电子邮件软件下载 常用的电子邮件软件排行榜
- 2024-06-09 10:04:022024年免费Outlook邮箱软件:五款好用的选择
- 2024-06-09 09:57:012024年Outlook邮箱软件:哪个是好用选择?
- 2024-06-09 09:52:022024年免费Outlook邮箱软件:实用与功能兼顾
- 2024-04-28 14:04:262024年电子邮箱软件哪个受欢迎度高?
- 2024-04-28 14:04:252024年免费电子邮件软件:用户选择的热门之选
- 2024-01-09 11:59:47Outlook2013邮件怎样自动保存到本地-Outlook2013邮件自动保存到本地的方法
- 2024-01-02 13:49:22outlook怎么打印邮件-outlook打印邮件的方法
- 2024-01-02 13:46:53Outlook如何设置主题-Outlook设置主题的方法
- 2024-01-02 13:46:53outlook邮件怎么导出-outlook邮件的导出方法
Microsoft Outlook 2013软件简介
Outlook 可帮助您更轻松和更高效地管理您忙碌的生活。您可以获得新的和改进的方法以快速查找信息、处理电子邮件、协调计划、与联系人和社交网络保持密切联系以及整理好毫无规律的待办事项列表。
...
详细介绍»





